Quest & Game Flow System

Diseña narrativas complejas y lógica de juego visualmente, sin escribir código.

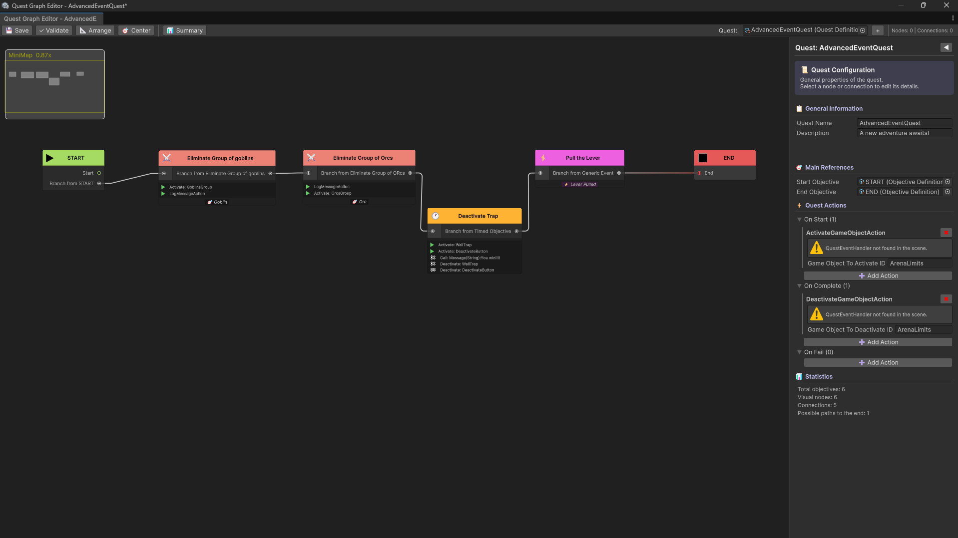
Quest Graph Editor Quest Diagram Window tools Inspector Components Inspector Components Game Flow control UI Quest Manager

Descripción

Olvídate de gestionar listas interminables de booleanos o "magic strings". Este sistema adopta un enfoque visual y orientado a datos, permitiéndote diseñar el flujo de tu juego utilizando grafos de nodos intuitivos. Separa la lógica de la escena de los datos, gestiona misiones, diálogos y eventos complejos con una arquitectura limpia y modular.

Características Principales

  • Editor visual de grafos de nodos (Quest Graph) para diseñar flujos.
  • Visualización global del proyecto con el Quest Diagram.
  • Soporte nativo para objetivos: Eliminar, Recolectar, Ubicación, Temporizados y Decisiones.
  • Arquitectura desacoplada: Los datos (ScriptableObjects) viven fuera de la escena.
  • Herramientas de depuración en tiempo real y simulador de objetivos.
  • Integración sencilla con UI y sistema de guardado.

Registro de Cambios (Changelog)

Cargando últimas actualizaciones...

Noocty Asistente

×